如何让Win10编程定制自己喜欢的系统?相信许多用户都在使用着微软Win10的电脑,这款操作系统可以说是当前用户最多的操作系统了,那么我详细你肯定不知道如何定制一个属于自己的电脑操作系统,下面小编就带着大家一起看一下吧!

如何让Win10编程定制自己喜欢的系统:
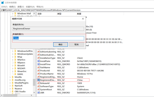
1、在任务栏搜索框中搜索regedit,然后单击顶部结果打开注册表编辑器。
2、浏览以下路径:
HKEY_LOCAL_MACHINE\SOFTWARE\Microsoft\Windows NT\CurrentVersion
提示:在Windows 10上,现在可以将路径复制并粘贴到注册表的地址栏中,以快速跳转到目的地。
3、双击RegisteredOwner字符串,然后指定注册的所有者信息。

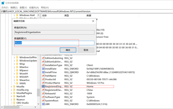
4、双击RegisteredOrganization字符串,然后指定组织信息,例如,用户的“家庭”或用户的组织名称。

提示:如果找不到字符串,可能需要创建。通过右键单击CurrentVersion键,选择“新建”,选择“字符串值”选项,并分别相应地选择每个字符串“RegisteredOwner”和“RegisteredOrganization”,即可完成此操作。
5、重新启动计算机。
完成这些步骤后,使用Windows + R键盘快捷键,然后在“运行”命令中键入winver,单击“确定”按钮,修改后的信息出现在“关于Windows”页面中。

除了更改所有者和组织详细信息,还可以修改其他信息,包括带有“DisplayVersion”字符串的Windows 10版本,带有“EditionID”的版本,带有“CurrentBuild”和“CurrentBuildNumber”的内部版本号、字符串等等。